social.dk-libre.fr is a Fediverse instance that uses the ActivityPub protocol. In other words, users at this host can communicate with people that use software like Mastodon, Pleroma, Friendica, etc. all around the world.
This server runs the snac software and there is no automatic sign-up process.
Upgrading to Pop!_OS 24.04 LTS brings the new COSMIC desktop—here’s how to update from 22.04 without breaking your system.
https://linuxiac.com/how-to-upgrade-to-popos-24-04-from-22-04/
What Inotify does is keeping track of file changes. Apparently there's software that needs a watch handle for each directory that is in use by the software. Chances are very likely you will ever run into the default limit of watch handles when doing audio on #Linux.
[Testing Update] 2025-12-29 - Mesa, NVIDIA 590xx, Firefox, LibreOffice, Gstreamer
#Manjaro #distro #linux
https://forum.manjaro.org/t/testing-update-2025-12-29-mesa-nvidia-590xx-firefox-libreoffice-gstreamer/184345
plötzlicher gedanke heute nachmittag:
wait a minute! ich hab ja noch die ganz alte 860 1TB m.2 sata 💡
ich formatier die doch mit #btrfs, setze zst:3 kompression und kopiere das gerettet nvme image mit #rsync da drauf
mit der kompression sollte 1TB image auf 1TB speicher passen (und wenn nicht hab ichs wenigstens versucht)
falls es klappt kann ich dann wenigstens vorübergehend meine windows vm von dem image starten bis replacement da ist
(mein ganzes entertainment setup ist da drauf 🙈 )
#linux ist einfach der geilste scheiss dens gibt!
Debian has added a new CPU architecture to their roster.
https://itsfoss.com/news/debian-embraces-loongarch-processors/
Was mir bei #Linux fehlt bzw. was ich noch nicht auf Deutsch gefunden habe:
https://www.kodinerds.net/board/105-ember-media-manager/
https://www.mp3tag.de/download.html
vlt hat ja jemand Ideen
Und dann noch wie kann ich meine Einstellungen von #Mediathekview von Windows nach Linux exportieren
Der Outsider, der IBM rettete – zum Tode von Lou Gerstner
Der ehemalige IBM-Präsident Lou Gerstner, der den IT-Konzern von 1992 bis 2002 leitete und vor der Zerschlagung bewahrte, ist im Alter von 83 Jahren gestorben.
Quelqu'un connaitrait une bonne alternative a DOpus sous Linux svp ? 🤔
Dual panel, onglets, favoris, raccourcis personnalisables et surtout : double click zone vide pour remonter d'un niveau 😍😍
Si en prime intégré dans KDE c'est parfait 😏
#dopus #linux #kde #fileexplorer #DirectoryOpus
Der Motzmichel auf Bluesky!!! 🇮🇱🇺🇦❤️🇪🇺🕊️☮️🏳️🌈🍍🤪🚀🖖🏽✌🏽🖕🏼🤡🤦🏽♂️😎🙈🙉🙊👉🏽👌🏽 » 🌐
@andyger.bsky.social@bsky.brid.gy
#valve #steam #steamdeck #steammachine Steam Machine selber bauen? Geht. Ist auch nicht so kompliziert und zeigt: #gaming mit #linux ist geil ... STEAM MACHINE selbst GEBAUT! Wie gut ist die Valve Steam Machine? Was kann sie? Was nicht? www.youtube.com/watch?v=kfmq...
Let's pretend for a second that #Linux and #Mac don't exist.
Why the hell are so many people using #Windows 11 on personal computers (personal use)? Even people that absolutely despise AI continue to use it. A little critical thinking would cause one to question why.
Windows 10 support may be "officially" dead, but anyone who can Google would learn of #TSForge, which gives you years of #ESU, and therefore, no reason to use Windows 11 in place of Windows 10.
I have managed to get Windows 10 operating on the latest hardware, including my Strix Halo tablet. I even got the WiFi 7 driver to install.
My PC (or any Linux or Mac in general) is faster than yours, if you're running Windows 11. I can pretty much say that no matter what hardware you have. /r
Frage an die Distri-Hopper: Warum macht ihr das (also alle naselang eine neue Distri ausprobieren)?
Und wie macht ihr das? Auf Blech oder virtuell? Eine gepflegte Arbeitsumgebung wächst ja über Jahre an, die wirft man ja nicht leichtfertig weg. Desktop-Environments bzw. Windowmanager sind ja austauschbar, selbstverständlich kann man ein Ubuntu mit KDE betreiben oder ein Suse mit i3wm.
Oder habt ihr einfach zuviel Zeit? 😉
Did you spot it? @vermaden has released a LVN. It could be the last one of 2025, so go read learn
https://vermaden.wordpress.com/2025/12/29/valuable-news-2025-12-29/
#Technology #news #BSD #freeBSD #OpenBSD #netBSD #linux #unix #ZFS #opnSense #ghostBSD #solaris #vermadenday
Linux tip: `rsync -avz --progress source/ user@host:/destination/` syncs files via SSH with progress display. The `-a` preserves permissions, `-v` is verbose, `-z` compresses during transfer. #Linux #SystemAdministration #SysAdmin
When I ran #Windows, I had a decent #GPU (the extreme majority was gaming but also to drive multiple displays) but when I moved to #Linux honestly I was content with the integrated GPU or using an old one with the open source driver.
Only on two occasions did I take the time to install the proprietary one.
Now, my main Linux machine is a laptop with a docking station so multiple displays configuration is easy peasy. But I moved in the mid-2000s when Windows didn't offer the multiple workspaces.
My #ADHD isn't bad enough that I need eye candy on my desktop or transparent terminals
EDIT : re install de firefox via le terminal puis firefox -p en suivant les conseils en réponse. Merci à tou.te.s 🍀 🍀 🍀
Les onglets #firefox plantent constamment sur le pc #mint et je ne trouve pas pourquoi. J'ai désactivé les add-ons et l'onglet actif s'affiche plus longtemps mais fini par planter quand même. Ça viendrait d'un problème de ressources ? Une config que je ne comprends pas ? Peut-être qu'un autre #navigateur serait plus adapté à mint ?
Boost et avis bienvenus 👍🍀
Latest 𝗩𝗮𝗹𝘂𝗮𝗯𝗹𝗲 𝗡𝗲𝘄𝘀 - 𝟮𝟬𝟮𝟱/𝟭𝟮/𝟮𝟵 (Valuable News - 2025/12/29) available.
https://vermaden.wordpress.com/2025/12/29/valuable-news-2025-12-29/
Past releases: https://vermaden.wordpress.com/news/
#verblog #vernews #news #bsd #freebsd #openbsd #netbsd #linux #unix #zfs #opnsense #ghostbsd #solaris #vermadenday
Moin moin liebes Fediverse!
In Hamburg geht es rund auf dem 39c3 und wir sind auf jeden Fall hellauf begeistert von der Di-Day Initiative!
... Obwohl wir hier bei uns in Göttingen schon bereits seit zwei Monaten 2x pro Monat den Di-Day feiern 😄
Hier nochmal die relevanten Links zum Di-Day mit Aufrufen, die wir schöner nicht verfassen könnten:
https://www.ccc.de/de/updates/2025/ccc-unterstutzt-den-monatlichen-digital-independence-day
🐧
LibreOffice 25 - durchdachte Schwärzungsfunktion mit Extras
Um sensible Daten in Dokumenten zu schützen, greift man oft zu den bekannten "schwarzen Balken". Aber, wie in diesen Tagen die Epstein-Files zeigen, kann der Text trotzdem lesbar bleiben. LibreOffice ab Version 25 liefert für derartige Zwecke eine durchdachte Funktion.
#LibreOffice #Crypto #Textverarbeitung #PDF #FOSS #Datenschutz #Linux
So, ich mache den Deckel drauf. Also auf 2025 und haue meine Tech-Highlights des Jahres raus.
Und was soll ich sagen? #Linux und das #Fediverse haben es in die Liste geschafft!
Ich gehe sogar soweit und stelle die kuehne These auf, dass #Microsoft die Gamingszene verliert und ich finde das ist tatsaechlich ein ziemlich angenehmer Gedanke.
Hier 👉 https://share.transistor.fm/s/c23ed1f6 koennt ihr die aktuelle Ausgabe hoeren.
Wuerde mich freuen, wenn ihr diese boosten/liken & kommentieren koenntet.
Danke 🙏
Nextcloud Music 2.5.0: Last.fm-Scrobbling kommt in die eigene Cloud
Nextcloud Music unterstützt nun das scrobblen von der gerade gehörten Musik nach Last.fm. Hier gibts weitere Infos dazu.
#Nextcloud #Musikanwendung #Linux
https://gnulinux.ch/nextcloud-music-bekommt-lastfm-scrobbling
#Linux a gagné du terrain en 2025 mais en 2026, il faudra tenir la distance. Fin du support de #Windows10, progression de Linux sur #Steam, #distributions pensées pour les transfuges de #Windows, et gros travail de fond sur la fiabilité des #misesàjour.
https://www.clubic.com/dossier-592507-linux-a-gagne-du-terrain-en-2025-mais-en-2026-il-faudra-tenir-la-distance.html
CachyOS wagt den Schritt auf den Servermarkt https://fosstopia.de/cachyos-serverausgabe/ #Arch #ArchServer #CachyOS #CachyOSServer #Linux #LinuxServer
Wanna know what the #Linux core developers discussed recently on this years #kernel #maintainers summit?
Then check out the great @lwn coverage from the event now freely available:
https://lwn.net/Articles/1049982/
It includes:
* Toward a policy for machine-learning tools in kernel development – https://lwn.net/Articles/1049830/
* Best practices for linux-next – https://lwn.net/Articles/1050027/
* The state of the kernel #Rust experiment (aka the session where it was decided that the experimental stamp is coming off) – https://lwn.net/Articles/1050174/
* Better development tools for the kernel – https://lwn.net/Articles/1050177/
* Development-process discussions – https://lwn.net/Articles/1050179/
Weitere Schritte mit Linux, wobei ich ein altes Macbook Pro (2014) reaktiviere sowie ein Multi User Dungeon aus einer Vorlesung. https://www.herr-rau.de/wordpress/2025/12/umstieg-auf-linux-altes-macbook-und-weitere-schritte.htm #Linux
Wanna know what's in store for #Linux 6.19, which is expected on February 1, 2026?
Then check out these great @lwn articles that are not freely available:
* The beginning of the 6.19 merge window – https://lwn.net/Articles/1048869/
* The rest of the 6.19 merge window – https://lwn.net/Articles/1049424/
#Linux 6.19-rc3 is out:
https://lore.kernel.org/lkml/CAHk-=wiS5oGvrJRsunAGXmhcwj-J4EHKt_Y7JAH4RQeeTedCSw@mail.gmail.com/
""Another week, another -rc release.
Except the past week has obviously been the holiday week, and this rc release is pretty small as a result. Very much as expected.
[…]
I expect that the upcoming week is still going to be sluggish, as people are slowly getting back to normal.
I hope everybody had a good holiday break, and here's to a happy new year.
Linus""
Cannot install emulators/linux_base-rl9: kernel missing 64-bit Linux support
https://www.reddit.com/r/freebsd/comments/1pyab53/cannot_install_emulatorslinux_baserl9_kernel/
TIL that HP-UX reaches end of life in 3 days on 2025-12-31.
When I worked as a contractor for a U.S. government department back in 2010/2011, the team I was on had all HP-UX on PA-RISC, with a few on Itanium.
We had speculated whether or not HP was pulling development on HP-UX given that 11i v3 was released in 2007 and there didn't seem to by any movement towards 11i v4 or 12.0.
This in addition to Tru64 on Alpha that HP ended earlier.
How the mighty have fallen.
🚀 Mise à jour Express chez Blabla Linux !
On garde le système au top pour la fin d'année ! Vos outils collaboratifs préférés passent en version supérieure 🐧💻
Au programme du jour :
Etherpad v2.6.0 📝 (Écrivez encore plus vite !)
Linkwarden v2.13.5 🔗 (Vos liens sont bien gardés)
Wekan v8.18 📋 (Gestion de projet au top)
C'est déjà en ligne et prêt à l'emploi sur le serveur. Merci le logiciel libre ! ✊
Great update
Bash Static Site Generator
Stefano coded an important update
#Programming #OpenSource #HTML #site #generator #BSD #freeBSD #Linux #ghostBSD
https://blog.bssg.dragas.net/2025/12/28/announcing-bssd-0-33-0-full-content-homepage/
Eigentlich genau das gleiche Problem, was mein alter #Server hatte, nur bekomme ich das mit den damaligen Methoden nicht mehr hin. Scheiß Realtek.
Happy 56th Birthday to Linus Torvalds! 🐧🎂
The man who gave us Linux to power the world and Git to build it. A true legend of the open source revolution. 💻🔥
Linux-News der Woche: Lossless Scaling für Linux, GuideOS und viel X11 https://www.computerbase.de/news/betriebssysteme/linux-news-der-woche-lossless-scaling-fuer-linux-guideos-und-viel-x11.95451/ #linux
Don't use haveged. Virtual machines should simply get their initial entropy from the already-seeded urandom pool of their hypervisor host. Processes don't "hang waiting for more entropy"; they hang because /dev/random inexplicably goes on strike. The answer to that problem is "never use /dev/random".
#virtualization #randomness #Linux
https://news.ycombinator.com/item?id=11625681
Since i put a new battery in my first Gen Thinkpad L14 Ryzen it seems that the KDE Battery Widget got stuck now and than. That could only be resolved but restarting or putting the Laptop into standby. Also the charging limiter seems to randomly reset. Anybody else experienced such problems in the past?
I am using Manjaro and TLP.
#linux #manjaro #kde #opensource
Galère, galère… Dans un premier temps, j'ai eu le stockage qui a saturé sur #Mastoot et donc erreurs 500 puis indisponibilité du serveur…
Après nettoyage des logs qui ne savent que se remplir, surtout sur Ubuntu, ce sont les inodes qui étaient à 100% avec impossibilité de purger…
Il m'a fallu faire un nettoyage en mode rescue. C'est pas fou mais ça fera le job pour le moment !
Ich empfehle #Linux als OS im Serverbereich. 🌟🌟🌟🌟🌟 Sterne
Ich empfehle bedingt #Firefox, #Audacity, #VLC, #KDENLive, #EnteAuth, #KeepassDC. 🌟🌟🌟 von 5 Sterne.
#Fossify, #K9, #Thunderbird, #Signal, #CoMaps, #Kdrive, #OSMand, #LibreOffice, #LinuxDesktop, #Lineage, #Mastodon, #Wanderer kann ich meinen Kolleg*innen nicht zumuten, diese müssen weiterentwickelt werden oder wachsen. Sorry, Sterne sind alle. Ich bin nicht gewillt, Beziehungen und Nerven für Software zu opfern. #DID
Debian has officially promoted loong64 from Debian Ports, confirming it will ship as a supported architecture in Debian 14 Forky.
https://linuxiac.com/debian-officially-welcomes-loong64-as-a-supported-architecture/
Just finished a look into the brand new @elementary OS 8.1!
Is the move to Wayland by default (Secure Session) ready for prime time? Yes, yes it is. I walk through the installer, test out the new workspace switcher in the dock, and check out the new monitor and other apps.
If you are looking for a polished, Ubuntu 24.04 based experience, this release has a lot of polish to show off. Great for new users!
Check it out here: https://www.youtube.com/watch?v=f4Kd5WPYEWY
#elementaryOS #GNULinux #GNU #Linux #OpenSource #Ubuntu #Wayland #PantheonDesktop #LinuxDesktop #FOSS #TechReview #MacOS #YouTube #video #TerminalTilt #NoAI
Question un peu bête pour les gens sous Linux, quelqu'un connaîtrait le nom de la commande du nouvel émulateur de terminal de GNOME ? Visiblement c'est pas gnome-terminal (ça, c'est l'ancien), ni gnome-console (le nom du paquet qui l'installe sur Arch Linux). Sans ça, je ne peux pas l'associer à un raccourci clavier et ça me frustre beaucoup 😢
La campagne de dons pour @aprilorg approche les 55 %
On peut faire un don à partir d' 1 euros sur https://enventelibre.org/fr/dons/273-dons-april.html
Reste à trouver un peu moins de 15 000 personnes qui utilisent des logiciels libres... ça semble réaliste puisque vous qui lisez ce pouet êtes sur #Mastodon et sûrement sous #Linux ou #firefox ou avec une grande probabilité d'avoir un #logiciellibre installé sur votre machine.
C'est moins cher qu'une #IA et ça rend de plus grands services.
Le repouet libère les esprits
GitHub - abusoww/tuxmate: THE MISSING BULK APP INSTALLER FOR LINUX
TuxMate is a web-based Linux application installer that generates distro-specific shell scripts, that aims to be the simplest way to bulk-install applications on a fresh Linux system.
Maybe you've just installed a fresh Linux distro. Perhaps you're setting up a new machine or can't remember all the package names for your favorite apps?
Richtlinien für Machine Learning im Kernel diskutiert
https://linuxnews.de/richtlinien-fuer-machine-learning-im-kernel/ #kernel #KI #ai #LLMs #linux #linuxnews
#Linux #Retrogames
Dosbox mountet wieder die CD-Kopie
Monster Bash Jump'n'Run + Tiere aus den Käfigen befreien. Mit einer Schleuder Hexen, (eiskalte) Händchen und Zeugs wegballern. Macht Spaß .
Ich suche mal wieder was für #Linux
Gibt es eine Anwendung, mit der ich einen gezeichneten Gegenstand, z.B. eine Kurbel, sich bewegen lassen kann?
Meine IT Datenschutz Liste für alle !!

auch als PDF:
https://cryptpad.digitalcourage.de/file/#/2/file/fAXTRU59uZwZvAsEKm2PB4ko
( Transparenz:
Ich bin beruflich kein IT Mensch, diese Liste war ursprünglich für ,, La famiglia ,,
und stellt nur ein HobbyProjekt da, mir sind die Themen aber wichtig, daher Teile Ich Meine Informationen gerne mit euch )
#Datenschutz
#Privatsphäre
#Sicherheit
#Verschlüsselung
#Chatkontrolle
#Linux
#Windows
#Windows10
#Endof10
#Windows11
#Betriebssystem
#Supportende
#Gaming
#Browser
#Firefox
#Fediverse
#Mastodon
#Suchmaschine
#Passwortmanager
#Informationssicherheit
#YouTube
#Werbeblocker
#2FA
#eMail
#Messenger
#UnplugTrump
#UnplugBigtech
#BigTech
#AI
#GraniteAct
#CloudAct #Fisa
#Meta
#Facebook
#TikTok
#Instagram
Nehmt euch für das neue Jahr vor #amazon #prime zu kündigen. #Disney auch. Vernetzt euch, helft euch gegenseitig #linux aufzusetzen und #microsoft aus den Wohnungen zu verbannen. Beschafft euch #US Medien/Filme aus alternativen Quellen und tauscht. Trinkt keine Zuckerpampe von Coca Cola. Nutzt #KI nur da wo ihr sie Tracker- und Kostenfrei nutzen könnt und macht das zum Verlustmodell. Zerstört den #US Aussenhandel wo ihr könnt, das ist für alle positiv, auch für #US Bürger.
Aus der Community: So schlägt sich ein IBM ThinkPad T42 aus 2004 im Jahr 2026 https://www.computerbase.de/news/betriebssysteme/aus-der-community-so-schlaegt-sich-ein-ibm-thinkpad-t42-aus-2004-im-jahr-2026.95563/ #thinkpad #linux #pentium
Meine Spenden für 2025 sind alle raus und ich habe wieder in meine liebsten FOSS‑Projekte investiert! 💸 Welche Open‑Source‑Initiativen hast du dieses Jahr unterstützt? Lass es mich in den Kommentaren wissen! 🙌
#FOSS #OpenSource #Spenden #CommunityLove #Linux
Zum Jahreswechsel: when – ein extrem einfacher Kalender
"Alles sollte so einfach wie möglich sein, aber nicht einfacher". Einen Perl-Kalender mit dem Terminal verwalten
#Kalender #Terminal #Terminverwaltung #Linux
https://gnulinux.ch/zum-jahreswechsel-when-ein-extrem-einfacher-kalender
mes jeunes ado sont sous windows principalement pour les jeux (et aussi en opposition a leur vieux père)
#Linux 2026: Zwischen Routine und Aufbruch - #fosstopia:
2026 wird für die #Linux #Welt kein gewöhnliches Jahr. Vieles, was lange vorbereitet wurde, kommt nun in den Alltag der Nutzer. Gleichzeitig entstehen neue Felder, die das Gesicht von Linux verändern könnten. Wer glaubt, dass Linux nur still weiterläuft, wird überrascht sein. Wie immer beim Glaskugellesen sei eine gewisse Vorsicht beim Lesen angeraten.
#Linux #Bash
In (m)einen Github Repository in den Descriptions Sachen finden . Hier ist das "Arduino".
Diese API-Query benötigt kein Token
curl -s https://api.github.com/users/dewomser/repos | jq '.[]|select(.description|index("Arduino"))|{name: .name, html_url: .html_url, description: .description}'
iCloud Kontakte und Kalender in Thunderbird anschließen. Detektivarbeit, aber es funktioniert. 😁 #linux
Eigentlich hätte ich das gerne andersrum, also dass ich die Apple Devices an einen 3rd Party Kalender anschließe. Mal gucken, ob ich die Familie dazu bekomme.
PorteuX 2.5 released with Flatpak support, Linux Kernel 6.18.2, Cinnamon 6.6.3, GNOME 49.2, KDE Plasma 6.5.4, COSMIC 1.0
#Linux #Retrogames
Dosbox mountet wieder die CD-Kopie
Blake Stone Erste Versuche von 3D Egoshooter, Aus heutiger Sicht fast unspielbar, Sehr große Pixelblöcke, genau zielen kann man nicht. Trotzdem alles wegballern auch wenn man objektiv daneben zielt
Ich kann es schlecht beschreiben, aber diese Beta von Threema Desktop fühlt sich gut und geschmeidiger an als die letzte Version die ich installiert hatte.
#Threema #Beta #Desktop #Desktop20 #Linux #Opensource #Sicherheit #Messenger
#2.0-beta59
https://github.com/threema-ch/threema-desktop
https://threema.com/de/download/threema-private/desktop-beta
Linux 2026: Zwischen Routine und Aufbruch https://fosstopia.de/linux-2026-vorschau/ #2026 #Cloud #KI #Linux #Linux2026 #LinuxDesktop #LinuxGaming #LinuxKernel #LinuxSandboxing #SoftwareContainer
ByCS Drive: Für Linux Nemo/Nautilus und andere Dateimanager gibt es eine Erweiterung, um den Synchronisierungszustand anzuzeigen: https://www.bycs.de/hilfe-und-tutorials/cloudspeicher/shell-extension-fuer-linux-appimage-status-icons-installieren-desktop-client/index.html Lässt sich problemlos installieren, macht bei mir aber gar nichts. Hat da jemand Erfahrungen? Eher Neugier, vermisse das Feature nicht. (Parallelpost zum ByCS-Forum.) #FediLZ #Linux
If you're into self-hosting, here's something for music that you need to be aware of as it is incredible. https://github.com/Chevron7Locked/lidify/
Dites-moi en commentaire si vous avez réussi à devenir 'Root' de la nouvelle année !
Restons libres, restons curieux ! 🕊️
#BlablaLinux #Gitea #LogicielLibre #Bash #Linux #Défi #Challenge
Hi all! To anyone within reach who has citizenship in either #Netherlands or #Belgium, Red Hat is hiring a consulting architect to work in the #BeNeLux team: https://redhat.wd5.myworkdayjobs.com/en-US/jobs/job/Amsterdam---MSO/Cloud-Architect_R-051782-2?a=9696868b09c64d52a62ee13b052383cc&a=a04ea128f43a42e59b1e6a19e8f0b374
#FediHire #GetFediHired #Kubernetes #Linux #OpenSource #Job #Jobs
Reach out to me before applying and I can see about making a referral which will improve your chances!
In the last 3 months, updates to various #linux distros show higher ram usage. Where a clean boot would take 1.3 GB of RAM just a few short months ago, now it takes 1.8 GB. Not sure what's up with that, but it makes Linux on old 4 GB ram PCs (that ppl try Linux on) difficult after opening a browser, or trying to edit a video. It was much more spacious before, and with the high ram prices now, the Linux ecosystem picked a bad time to increase ram usage
Another migration complete. Our Mastodon instance burningboard.net now has a working full-text search again!
Before:
Elasticsearch 7.x on Debian Linux
Now:
Opensearch 3.2.0 on FreeBSD 15.0-RELEASE
Importing 2 billion(!) docs into the search index took a couple of hours, but now that piece of infrastructure is also modernized and fully operational.
For performance reasons, opensearch runs on a seperate physical server than the rest of the Mastodon instance itself.
#elasticsearch #opensearch #linux #freebsd #mastodon #mastoadmin /cc @tux
Had a genuinely uplifting moment today. A friend’s 10 year old lit up when I mentioned Raspberry Pi. She explained Linux, hosting, and coding because they learn it at school.
We spent an hour talking self hosting and projects. She now wants a Pi for her birthday so we can learn together. Moments like this give me real hope for the future.
🚀 PeerTube a besoin d'une petite cure de dégraissage ? 🧹
Marre des fichiers temporaires qui saturent ton disque ? Voici mon nouveau guide pour automatiser le nettoyage et optimiser la RAM de ton instance Docker ! 🛠️💾
👉 https://wiki.blablalinux.be/fr/maintenance-peertube-docker
Hop, un petit script et on n'en parle plus ! 😉
Linux tip: `lsof -i :8080` shows which process is using port 8080. Essential when you get "port already in use" errors during development or when troubleshooting service conflicts. #Linux #SystemAdministration
#Inkscape 1.4.3 Open-Source SVG Editor Improves PDF Import, Text on Path. and More https://9to5linux.com/inkscape-1-4-3-open-source-svg-editor-improves-pdf-import-and-text-on-path
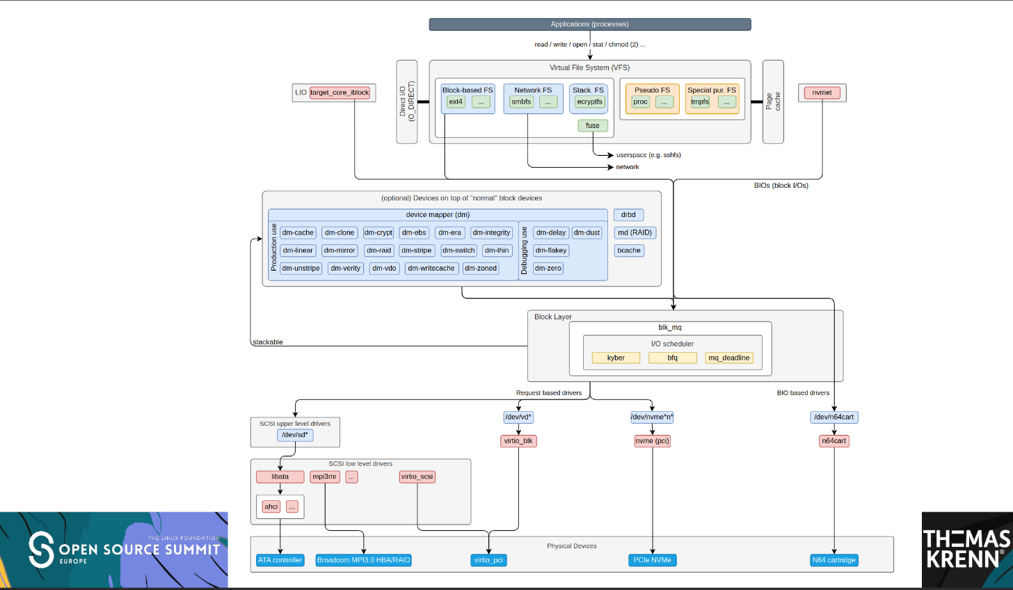
Does anyone here have experience with #bcache (not the bcachefs filesystem!) the #Linux kernel's block layer cache?
Apparently it allows you to use SSDs in front of HDDs for performance.
https://www.kernel.org/doc/html/latest/admin-guide/bcache.html
I'm always pleased if a bunch of updates arrive to my #Librem5. Today some arrived. Currently, I'm running the alpha #Crimson release of #PureOS.
Read here the latest development report: https://puri.sm/posts/pureos-crimson-development-report-october-2025/
And here you can financially support the development:
Pareil pour la mienne. Elle n'a jamais été connectée et ne sert qu'à travers un PC #Linux. Liberté totale et la nique aux spyware.
Père e Nawel m'a apporté un volant à retour de force. Auriez vous des conseils de jeu de course à me donner ?
Sachant que je cherche pas une simulation. Un truc réaliste dans le comportement des voitures mais j'ai aucune envie de passer des plombes sur les réglages.
Je veux jouer en ligne.
Faut que ça tourne sous linux, via steam/proton, lutris, wine...
Ma réf dans c'est gran tourismo si vous voulez avoir une idée se ce qui pourrait me plaire.
#racing #gaming #linux
Début de réponse en dessous.
Linux tip: When monitoring system performance, `htop` shows real-time CPU, memory, and process info in a colourful interface. Much more intuitive than basic `top` for spotting resource bottlenecks. #Linux
People still call Linux “niche”, but the numbers say otherwise.
If you count Android (which runs the Linux kernel), Linux is the most dominant operating system on Earth.
• Android Linux runs on ~3.5 to 4 billion active devices
• Windows sits at ~1.4 to 1.6 billion
• iOS around ~1.3 to 1.5 billion
• macOS ~150 to 200 million
That is before counting servers, cloud infrastructure, supercomputers, routers, TVs, cars, and embedded systems where Linux already dominates.
Linux may not own the desktop, but it owns the internet, the cloud, mobile, and most of the devices quietly running the modern world.
Linux is not niche. Desktop Linux is niche. The kernel is everywhere.
#linux #android #opensource #technology #computing #foss #operatingsystems
Arch Linux has confirmed an active DDoS attack during Christmas, with IPv4 access to its website unavailable.
https://linuxiac.com/arch-linux-website-hit-by-ddos-and-temporarily-limited-to-ipv6/
Apparently someone can't say "Linux" without getting a lecture about "No, it's GNU/Linux, you stupid!"
And people wonder why Linux is only at ~5% market share on Desktop...
It's all about how welcome you feel: If you feel like you've just "invaded" someone's "holy place", then this doesn't feel so welcome, does it!?
Wayback 0.3 Preview Arrives With Fedora and Alpine Availability
https://linuxiac.com/wayback-0-3-preview-arrives-with-fedora-and-alpine-availability/
🚀 Marre des erreurs "Message manipulated" ou "400 Bad Request" sur vos instances Debian Trixie et Ubuntu 24.04 ? 🐧
J'ai mis à jour le wiki avec une configuration optimisée d'APT-Cacher NG pour stabiliser votre parc Proxmox et booster vos mises à jour ! ⚡️
👉 Lire le guide : https://wiki.blablalinux.be/fr/optimisation-apt-cacher-ng-debian-ubuntu
New blog post: Interactive System Troubleshooting with AI using linux-mcp-server
Instead of copy-pasting command output into AI chats, your AI assistant can now directly query your Linux systems - checking services, logs, network ports, and resources in real-time.
The post includes a live demo diagnosing a RHEL 10 server running an Omada controller.
https://blog.hofstede.it/interactive-system-troubleshooting-with-ai-the-linux-mcp-server/
Nice!
I'm testing Claude Code using the linux-mcp-server to read system information directly from my local machine.
This is a huge enabler for LLM-assisted troubleshooting. It can read logs, check the journal, inspect systemd units, and pull hardware info in real-time.
Repo: https://github.com/rhel-lightspeed/linux-mcp-server
Great Fedora writeup: https://fedoramagazine.org/find-out-how-your-fedora-system-really-feels-with-the-linux-mcp-server/
#Linux #Fedora #LLM #AI #OpenSource #DevOps #ClaudeCode #MCP
Vivaldi 7.7 has arrived! 🎨
✅ All your tabs, structured, anywhere you need them
✅ Unified Start Page layout
✅ Brand new performance controls
✅ Privacy Dashboard redesigned
✅ Refined Mail panel
More on the update: https://vivaldi.com/blog/vivaldi-on-desktop-7-7/
#Browser #Web #Vivaldi #Browsers #App #Linux #Windows #macOS
Guide OS in Version 1.0 wurde am 25.12. veröffentlicht.
Die Distribution wird von der @LinuxGuides
#Community entwickelt. !!!!
Meine ersten eindrücke, waren sehr positiv.
Markdown-Import via Collabora Desktop
Mit der gerade erschienen Collabora-Desktop-Version können Markdown-Dateien auf einfache Weise importiert und ergänzt werden.
#Markdown #Collabora #Desktop #Collabora_Office #LiebreOffice #Linux
RE: https://social.anoxinon.de/@linuxnews/115637056139957137
Hach es ist aber auch ne tolle Doku... was ein Klassiker!
Ubuntu Pro für WSL bringt 15 Jahre Updates und Enterprise-Support
Canonical bietet Ubuntu Pro jetzt fürs Windows Subsystem for Linux an. Die Enterprise-Version umfasst 15 Jahre Updates und Integration in MS-Management-Tools.
#Canonical #IT #Linux #Microsoft #OpenSource #Security #Ubuntu #WSL #news
#Linux #Bash
Weihnachtsbaum gefällig ?
https://github.com/nisiddharth/Christmas-Bash-Script
) e também relatar caso tenha informações novas. 
#dicas #hardware #bluetooth #SoftwareLivre #GNU #LinuxLibre #Linux #recomendo
C'est Noël, la période où on travaille nous les sysadmins !
Alors le #tip du jour, pour tous les gens qui tapent des commandes dans le terminal sous #linux et qui ont des messages d'erreur : préfixez la commande par LC_ALL=C pour avoir tous les messages non traduits et les chercher dans un moteur de recherche !
Mon exemple :
LC_ALL=C ping 10.17.0.1 -I wireguard2cl
OpenMediaVault 8 "Synchrony" released, based on Debian 13, with WPA3 authentication support for wireless networks, linux-cpupower instead of cpufrequtils, and several improvements
#LinuxKernel: #Rust-Support offiziell abgesegnet | heise online https://www.heise.de/news/Linux-Kernel-Rust-Support-offiziell-abgesegnet-11109733.html #Linux
#OpenSource
SUPPORT-TAG FÜR DIE ÖFFENTLICHKEIT (kostenlos) /JOURNÉE DE SUPPORT INFORMATIQUE (gratuite)
Wir sind für dich da von 9 bis 16 Uhr / Tu peux venir à partir de 9h et jusqu’à 16h.
Komm mit deinem Smartphone, Computer und Tablet für eine individuelle Beratung und Unterstützung vorbei! Amène ton smartphone, ordinateur ou tablette et profite de conseils personnalisés et de soutien technique !
Event : Kostenlos / Gratuit
Meld dich an! / Inscris-toi !
https://it.battenberg.ch
N’hésite pas à partager ce bon plan avec tes amis et ton entourage ! Teile diesen guten Tipp mit deinem Netzwerk!
Ort: Stiftung Battenberg, Südstrasse 55 in Biel
Lieu: Fondation Battenberg, Rue du mini 55 a Bienne
#Schweiz #Biel #Bienne #support #linux #IT #IOS #Android #Windows #GraphenOS
Jellyfin-Updates für Server, Web und Desktop
https://linuxnews.de/jellyfin-updates-fuer-server-web-und-desktop/ #jellyfin #mediaserver #linux #linuxnews
#Qemu 10.2.0 is out:
https://www.qemu.org/2025/12/24/qemu-10-2-0/ and https://www.mail-archive.com/qemu-devel@nongnu.org/msg1158505.html
Some of the highlights:
* Performance improvements via switching to io_uring for QEMU’s main loop
* Live update support via new ‘cpr-exec’ migration mode, allowing reduced resource usage when updating VMs, and potential for re-using existing state/connections throughout update
* 9pfs shared filesystem support for FreeBSD hosts
* Lots of fixes/improvements for user-mode emulation
*ARM: support for CPU features FEAT_SCTLR2, FEAT_TCR2, FEAT_CSSC, FEAT_LSE128, FEAT_ATS1A, FEAT_RME_GPC2, FEAT_AIE, FEAT_MEC, and FEAT_GCS
* ARM: support for new ‘amd-versal2-virt’ board model, and improvements to existing * ‘AST2600’/’AST2700’/’AST1030’ and ‘xlnx-zynqmp’ boards
* HPPA: Emulation support for an HP 715/64 workstation
* HPPA: Emulation support for NCR 53c710 SCSI controller and HP LASI multi-I/O chip (developed by Google Summer of Code contributor Soumyajyotii Ssarkar)
* PowerPC: Support for PowerNV11 and PPE42 CPU/machines
PowerPC: FADUMP support for pSeries
* RISC-V: Numerous emulation fixes/improvements for various components
* s390x: virtio-pci performance improvements via irqfd
Microsofts Windows-11-Einrichtung treibt Nutzer in den Wahnsinn: Umständliche Schritte, frustrierende Menüs und endlose Wartezeiten! 😤💻 Golem.de enthüllt die Details. https://www.golem.de/news/microsoft-bereits-die-einrichtung-von-windows-11-laesst-uns-verzweifeln-2512-203295.html #Windows11 #Microsoft #TechFrust
#Newz
Gut das es #Linux gibt ❤️ 😁 🙏
Fedoras verfehlte Nutzung von Red Hats MCP-Server
https://linuxnews.de/fedoras-verfehlte-nutzung-von-red-hats-mcp-server/ #fedora #redhat #mcp #ki #ai #linux #linuxnews
https://www.youtube.com/playlist?list=PLA8E036608C60B7E5
Really fascinating video series I should have known years ago! Had a lot of fun following the author! Learned a bunch about #Xorg #xinit #WM and #DE . The bit showing #evilwm was my favorite!
#Unix #Linux #FOSS #BSD #WindowManager #tutorial #YouTube #TIL
https://www.youtube.com/playlist?list=PLA8E036608C60B7E5
Really fascinating video series I should have known years ago! Had a lot of fun following the author! Learned a bunch about #Xorg #xinit #WM and #DE . The bit showing #evilwm was my favorite!
#Unix #Linux #FOSS #BSD #WindowManager #tutorial #YouTube #TIL
Bring Your GNOME Shell to Life with Gnomelets!
Turn a dull GNOME Shell graphical environment into an exciting and active one with a whimsical little desktop toy extension called Gnomelets.
https://www.adamsdesk.com/posts/gnomelets-gnome-shell-extension/
This infographic highlights #linux based tools that red teams use to simulate real-world attacks and pressure-test defenses 😎👇
Shared for security awareness and defensive learning—not misuse. Understanding how attacks work is key to building stronger defenses. Stay informed. Stay ethical.
Find a pdf book with all my #cybersecurity related infographics from https://study-notes.org
#redteam #cybersecuritytraining #cybersecurityawareness #informationsecurity
Get
Off
American
Software.
Install linux on everything. Hire thousands to help transition.
No google, no Microsoft, no apple, no Photoshop, no adobe, no Windows, no 365, no AWS, no cloud.
Liebe Followys
Ich wünsche Euch ein schönes Weihnachtsfest.
Rennt alle brav mit der Trommel um den Weihnachtsbaum und genießt die Zeit
Ich hab mich ein wenig rar gemacht, da ich immer noch auf #Linux umsteige.
Aber es ist bald vollbracht.
RE: https://mastodon.social/@jessie/115774314854244968
I notice that the British Library is also hiring a #Linux Server Specialist (#RedHat), UK only, to recover from their 2023 cyber attack.
This posting is up in Boston Spa; that's not that Boston, not /that/ Boston, keep going.... yep that one.
It's interesting to see them trying to hiring #opsec and #sysadmin skills to try and harden their systems. Wonder if it will work.
tk 🍜 boostedEarly Christmas present from me if you're reading this and you're a:
- Senior web developer
- In London
- Really into books and libraries
- Looking for work rnI am excited to inform you that the British Library is hiring a new head of web development
We wish you all a happy holiday season and thank you all for a wonderful 2025!! 🎄🎁❄️ #Linux #OpenSource #FOSS #GNU
Der Motzmichel auf Bluesky!!! 🇮🇱🇺🇦❤️🇪🇺🕊️☮️🏳️🌈🍍🤪🚀🖖🏽✌🏽🖕🏼🤡🤦🏽♂️😎🙈🙉🙊👉🏽👌🏽 » 🌐
@andyger.bsky.social@bsky.brid.gy
Die SPACE FROGS empfehlen #linux ... Das #steamdeck mit ARCH LINUX zeigt, dass #gaming ohne #windows hervorragend funktioniert. Kann man auf Linux zocken? www.youtube.com/watch?v=ojlH...
#Pentest-#Linux
#Kali 2025.4 mit neuen Desktops, Wayland und Halloween 🎃 -Modus | Security https://www.heise.de/news/Pentest-Linux-Kali-2025-4-mit-neuen-Desktops-Wayland-und-Halloween-Modus-11115229.html #KaliLinux #Pentesting
Update on Proton Experimental article - Valve adjusted the changelog to remove the mention of CoD: Black Ops Cold War: https://www.gamingonlinux.com/2025/12/proton-experimental-brings-improvements-for-farlight-84-chrono-trigger-and-more/
Eine Frage an die „Linux-Super-User“:
Wie macht ihr das mit all den Terminal-Befehlen, die ihr immer wieder mal braucht? Schreibt ihr euch die Finger wund oder habt ihr eine Art „Befehls-Datenbank/-Ablage“ für alles was mehr zu schreiben gibt?
Oder seid ihr die ganze Zeit am copy-pasten?
Danke für eure Antworten.
boostedDenmark has begun phasing out Microsoft software in government, with the Road Traffic Authority piloting a switch to open-source OS and office tools. 🖥️
Officials cite data control and vendor lock-in risks, signaling a broader push that could affect up to 15,000 public employees. 🔓
🔗 https://itsfoss.com/news/denmark-road-traffic-authority-ditches-microsoft/
#TechNews #OpenSource #Privacy #Security #Government #EU #Data #Sovereignty #IT #PublicSector #Digital #Microsoft #Office #Software #Tech #Cloud #FOSS #Denmark #Danmark #LibreOffice #Linux
heise+ | Webcams unter #Linux
optimal einstellen ohne Hersteller-Software | c't Magazin https://www.heise.de/ratgeber/Webcams-unter-Linux-optimal-einstellen-ohne-Hersteller-Software-10925808.html #heiseplus #webcam
Frohe Weihnachten! Wir wünschen allen unseren Gästen und Besuchern und dem "Rest" hier im Fediverse ein frohes Fest, schöne besinnliche Stunden im Kreise der Familie und viel Gesundheit, Glück und Erfolg im neuen Jahr 2026!
Bleibt gesund.
#linux #nürnberg #weihnachten #lug #lpd #2026
@h3artbl33d @teacher_rick @TheDutchChief @mboelen
Persoonlijk zou ik niet voor een op Android gebaseerd systeem gaan. Dan blijf je indirect afhankelijk van de grootste ontwikkelaar van Android: Google, #bigtech dus.
Daarom kies ik liever voor een direct op #Linux gebaseerd operating systeem.
Ik gebruik #PureOS, dat ook bijdragen upstreamt naar #Debian en andere projecten.
Andere opties zijn @mobian, @postmarketOS. Meer? Mijn voorkeur gaat naar een OS dat niet teveel "eigen" stuff heeft.
#Linux #Retrogames
Dosbox mountet wieder die CD-Kopie
Raptor
Die älteren kennen das als Entspannung in der Mittagspause. Ein Weltraumballerspiel.
GNOME updated its extension review rules to reject submissions showing clear signs of fully AI-generated code, citing review overload and declining code quality. 🧩
Reviewers flagged issues like unnecessary patterns, fake APIs, and comments used as LLM prompts, raising maintenance and security concerns. 🔍
🔗 https://itsfoss.com/news/no-ai-extension-gnome/
#TechNews #OpenSource #Privacy #UserRights #Linux #Security #Accountability #Software #Developers #Freedom #Data #Ethics #Gnome #KDE #AI #FOSS
Frohe Weihnachten und einen guten Rutsch!
Herzlichen Dank für eure Mitarbeit bei GNU/Linux.ch. Wir machen eine kurze Weihnachtspause und sind im Januar wieder für die Community da.
#Danke #Weihnachten #Ferien #Pause #Weihnachtsferien #Linux
https://gnulinux.ch/frohe-weihnachten-und-einen-guten-rutsch
linuxcommand.dev bietet dir eine spezialisierte Suchmaschine für über 1.500 Terminal-Kommandos. Du findest dort Syntax, kompakte Beschreibungen und praxisnahe Beispiele – plattformübergreifend und ohne Umwege. Unterstützt werden u. a. Ergänzend gibt es praktische Tools wie Hash-Berechnung und RSA-Key-Generierung direkt im Browser. Gedacht für
Rare footage of @gregkh signing an autograph with the phrase "do not use old kernels!" at Open Source Summit Korea 2025, after one of his sessions.
Revoir avec le recul à la lumière de leur comportement actuel, l'opinion de Linus Torvald en 2012 à propos de NVIDIA.
🍿🍿🍿
#Tech
#Informatique
#Linux
#nvidia
#Ia #ai
#NightmareOnLLMstreet
#Capitalism
#Marketing
#ByTheWayIfAnyoneHereIsInMarketingOrAdertisingKillYourself
Die Antwort #Linux ist derart treffend, dass sie auch von Tech Oligarchen erfolgreich verbreitet und missbraucht wird.
And a giant episode of the podcast! I chat with Mike Kelly, who's using @nixos_org and his passion for tinkering to make a positive impact in his community of Olympia, Washington.
The "Computer Upcycle Project" has already given 1500 computers to people in need, and he's just getting warmed up!
https://linuxforeveryone.net/episode-60-the-computer-upcycle-project-with-mike-kelly/
Eh, pls #boost my request to #getfedihired, if you could spare two clicks? 🥺
I've been humming and hawing about posting this, it feels strange, something about generational guilt & working class shame & ... but it's either this or start putting my CV through LLMs to include every buzzword on the listing I'm applying to. I haven't been able to stomach that, even though I presume that's a lot of my competition.
I simply can't get to an interview. Historically, I've done three interviews and got the job each time, because I'm a real human being who is friendly and chatty and presents himself sincerely (or, that's my guess, anyway).
#Christmas miracles appreciated!
In #Ireland with my partner, but we've lived in different places and would move happily. I've a year experience doing an IT support role the last year, but have transitioned to this stuff later than usual.
Before I've done: bartender; bicycle courier for Deliveroo in #Berlin for two years (best job ever); private tutor for five years in #Lyon (mostly piano but also maths, Irish, English, flute, tin whistle); bookies clerk for a short period; a few other odd bits - one highlight was writing reviews for a theatre company.
Oh, very comfortably fluent in #French, pretty fluent in #Irish (my first love), and intermediate #German (which I would love to have a chance to go back speaking and learning).
Tech-wise, it's been mostly on the #Linux / #Emacs / #Lisp side of things. I would happily work on anything that is one or more of challenging, interesting, useful, or moral.
Money doesn't rule me. I want to live with a humane level of comfort, that's all.
CVs and references available, DMs open. Thanks so much for any and all help!
heise+ | Linux-Apps auf Android: So läuft Googles Linux-Terminal
Android 16 erlaubt es, Linux-Anwendungen zu starten. Dabei läuft nicht nur die Kommandozeile, auch grafische Anwendungen sind neuerdings möglich. So geht’s.
Just two weeks left to reserve your spot in our upcoming "FreeBSD for Linux Users" training course. Seats are limited!
In this course you'll learn how to use FreeBSD through hands-on lab exercises in a secure environment, utilizing Bastille to experiment in jailed sandbox environments.
You'll become a pro with the most advanced filesystem in the wold, ZFS, and soon wonder how you ever used anything else!
Email training@bastillebsd.org for more details.
Pimp my Mastodon ! 🎨🐧
Le bleu par défaut, c'est sympa, mais aux couleurs de Blabla Linux, c'est mieux ! J'ai sorti le pinceau (et surtout le CSS) pour harmoniser mon instance avec le blog et le wiki 🖌️
Envie de faire pareil sur la vôtre ? Je vous ai mâché le travail (avec code, capture et GIF à l'appui) sur le Wiki :
👉 https://wiki.blablalinux.be/fr/personnaliser-css-mastodon
On se retrouve là-bas pour voir la vie en Vert & Orange ! 🚀
#Mastodon #CSS #SelfHosted #Linux #OpenSource #BlablaLinux #SysAdmin
Happy Holidays, Merry Christmas and Happy New Year from GamingOnLinux https://www.gamingonlinux.com/2025/12/happy-holidays-merry-christmas-and-happy-new-year-from-gamingonlinux/
https://s.team/y25/fhrmtgb?l=french
100% du temps de jeu sur #Linux. C'est quoi vos raisons pour rester sur #Windows ?
Hallo #DarkTable unter #Linux Freunde! Mich interessiert, wie ihr Darktable auf eurem System installiert habt?
Andere Möglichkeiten gerne in die Kommentare schreiben!
| Nutze das Paket meiner Distri: | 4 |
| offizielles AppImage: | 0 |
| FlatPak: | 1 |
| selber Kompilieren: | 0 |
Anyone have any idea where the 16 missing gigabytes are here and if I can reclaim them somehow? #linux
Online-Kurse auf Admindocs.de: Linux-Administration 🚀 Egal ob du gerade erst mit Jedes Kapitel hat echte Beispiele, die du direkt nutzen kannst, um Effizienz und Sicherheit in Enterprise-Umgebungen hochzuziehen.
#Server #SelfHosting #EnterpriseIT #LinuxLearning #foss
iX-Workshop: Hands-on: Migration von VMware zu Proxmox
Praktische Schritte, Fallstricke vermeiden: Lernen Sie, wie Sie Ihre VMware-Infrastruktur effizient und sicher auf Proxmox VE umstellen.
#IT #iXWorkshops #Linux #Migration #Server #Virtualisierung #VMware #news
Linux tip: For troubleshooting network issues, `ss -tuln` shows all listening ports and services. Faster than `netstat` and comes pre-installed on modern systems. #Linux #SystemAdministration
The first thing I did was download the ISO image for Ubuntu 24.04.3 LTS. Then I used balenaEtcher to create a bootable USB drive. I got an error when doing this on Windows 11, and after some searching, I found that the solution was to run balenaEtcher as Administrator for the image to work. Even then, I still got another error, I don’t remember exactly what it was. In the end, I switched to Rufus to create the bootable USB, and that worked.
I managed to create the bootable USB and installed Ubuntu on my old ASUS VivoBook Pro laptop. All the hardware worked out of the box, which was great. Even the NVIDIA graphics card was recognized and installed automatically.
.acsm format. The internet suggests this is possible with some plugins
Banished on Linux
Note: I wrote and published this post on Linux 🙂
Thoughts? Discuss... if you have a Write.as account or Reply by email
By Noisy Deadlines Minimalist in progress, nerdy, introvert, skeptic. I don't leave without my e-reader.
#Linux #Retrogames
Dosbox mountet wieder die CD-Kopie
"House of Horror" Das animierte GIF im Video-Backup gefunden. Das spart einen neuen Screencast,
Ist genau so wie in der Erinnerung . Nicht der Teil 3
Xournal++ 1.3.0 bringt neue Features
Der Autor berichtet über das Xournal++ 1.3.0 Release und stellt einige neue Features vor.
#FediLZ #Unterricht #Xournal++ #Linux
https://gnulinux.ch/freie-software-in-der-schule-xournalpp-1-3-0-bringt-neue-features
Willkommen auf Admindocs.de Deinem Nachschlagewerk für modernen Systembetrieb. Unser Bei uns findest du praxisorientiertes Wissen, das im echten Betrieb funktioniert: klare Schritt-für-Schritt-Anleitungen, verständliche technische Hintergründe, Troubleshooting-Wege und Best Practices, die aus realen Administrationssituationen stammen. Keine Theorie ohne Bezug, keine unnötigen Ausschmückungen – nur Inhalte, die dir helfen, Systeme stabil, sicher und effizient zu betreiben.
Red Hat setzt auf KI Sicherheit und übernimmt Chatterbox Labs https://fosstopia.de/red-hat-ubernimmt-chatterbox-labs/ #KI #KünstlicheIntelligenz #Linux #RedHat
Und ein neues #ThinkPad T14 ist auf dem Weg zu mir, dass ich endlich mein Homeoffice komplett auf Linux umstellen kann.
Habe nun 5 Jahre daran gearbeitet, alle zusätzlichen Programme auf #OpenSource Software umzustellen, habe getestet und verglichen, installiert und wieder deinstalliert, freudig getanzt und alles verflucht.
Bis Ende Jahr ist dieser Umstellungsakt vollzogen. Man, was bin ich happy!
Danke, @stiefkind für den Flashback!
Die meisten Linux-Distributionen haben einen Umfang von 30 bis 40 Disketten
Wie man Spenden um 1952% steigert (#KDE, GNU/ #Linux)
KDE hatte ein dickes Minus: Ein 6-Stelliger Betrag fehlte einer der ältesten & wichtigsten Organisationen für GNU/Linux sowie weitere freie Software.
Doch dann kommt ihnen eine diskutable, aber geniale Idee.
Sie wird ein voller Erfolg und führt zu Kassen, die weitaus voller mit Geld gefüllt sind, als je zuvor - in wenigen Wochen werden 6-Stellige Beträge eingenommen. Damit ist das #Spendenziel weitaus übertroffen worden. Das ist super für KDE, andere Projekte freier & #quelloffener Software sollten sich daran ein Beispiel nehmen. Im Beitrag erkläre ich euch, warum KDE sehr wichtig ist - obwohl viele Nutzer mit dieser Organisation wenig in Kontakt kommen, wenngleich ihre Software stark verbreitet ist. Im Hauptteil erfahrt ihr, wie sie ~150.000€ in wenigen Wochen eingenommen haben. Gefolgt von einem Blick auf andere Projekte, was diese daraus lernen können, um in Zukunft ebenfalls besser aufgestellt zu sein:
After 6 years away, I revisited @elementary OS 8.1, and I have some feelings about it. This article is also a subtle commentary on the state of "distro reviews" :)
https://linuxforeveryone.net/revisiting-elementary-os-8-1-after-6-years-away/
📡 Besoin d'un Proxy ?
Fini de fouiller dans les menus de Gnome ! J'ai publié le guide complet pour installer Squid sur Debian.
Le bonus Blabla Linux : mes alias magiques pour activer/désactiver le proxy en une seconde dans le terminal ! ✨
📖 À lire ici : https://wiki.blablalinux.be/fr/installation-configuration-proxy-squid-debian
#Linux problems...
My ancient HP Pavilion 15-N dual boots Windows 10 and Ubuntu Questing.
Playing an old game on Windows, no problem at all, and once I installed the old AMD drivers its even smoother.
Same games on Linux, nooooope. Stuttering is unplayable. And I can't install the old AMD drivers without using like... Bionic packages.
Aaaargh... guess it's Windows for gaming for me. 😒
So great to see Jason back. Great episode too. As Ubuntu UK Community lead for me anything that highlights the great things people are doing with Linux is inspiring to me regardless of the distro. We all win when someone moves to #linux Reminds me of when we got involved with KDE lead EndOf10. We all win and we all save landfill. @killyourfm https://layer8.space/@killyourfm/115764138250179665
Elementary OS 8.1 released
Elementary OS, the user-friendly Linux distribution with its own unique desktop environment and applications, just released elementary OS 8.1. Its minor version number belies just how big of a punch this update packs, so don't be fooled here.
We released elementary OS 8 last November with a new Secure Session—powered by Wayland—that ensures applications respect your privacy and co
https://www.osnews.com/story/144056/elementary-os-8-1-released/
@vkc
🔥. New things aren't always comfortable sometimes. But u gotta stick with it until u surpass the so called reality which is just ur understanding.
When u learn to ride bicycle, u know 100% that u might fall. But still those who stick to it even after falling, adapts to it. Thinking it's hard is irrelevant. It's what u love or not. And u have to improve awareness to understand what u want love and what others made u think u love something or compulsion. Awareness helps
#linux #awareness
Je viens de sortir un petit script qui va beaucoup m'aider sous Linux : Right click Proton, qui permet d'utiliser Proton pour lancer n'importe quel exécutable Windows.
Pour celleux que ça tente, n'hésitez pas à tester et me faire part de vos retours !
Ist der Tag schon gelaufen? Ganz sicher nicht 😏
Irgendwas liegt in der Luft… und es riecht verdächtig nach Release. Ab 19 Uhr könnte es spannend werden. Schaut nochmal bei fosstopia.de rein 🔥
#Linux #fosstopia
I am proud and ridiculously excited to introduce you to The Computer Upcycle Project! Welcome to Episode 60 of Linux For Everyone, featuring the inspirational @codemonkeymike!
https://linuxforeveryone.net/episode-60-the-computer-upcycle-project-with-mike-kelly/
Gerade habe ich #Debian #Trixie mit #KDEPlasma auf einem #MacBookPro13 (Mid 2012) installiert.
Ganz geil, wie das einfach funktioniert 👍🏻.
Einzig den WIFI-Treiber für Broadcom musste ich zusätzlich installieren.
Advents-Gewinnspiel: Die Gewinner
Unser Gewinnspiel war ein voller Erfolg. Die Teilnehmenden hatten viel Spass dabei und haben kreative Ideen eingesendet. In diesem Artikel erfahrt ihr etwas über die Hintergründe, die Auflösung und natürlich, wer gewonnen hat.
#Linux #API
Github Gist durchsuchen.
In diesem speziellen Fall sind das meine Gists. Gesucht wird nach "bash".
Es wird kein Token benötigt.
Es ist mal wieder ein 1-Zeiler geworden:
curl -.s -L "https://api.github.com/users/dewomser/gists?per_page=200&page=1"| jq '.[]|select(.description|index("bash"))|{filename: .files.[].filename , html_url: .html_url, description: .description}'
Nicht nur durch einen Klick auf 'Cookies akzeptieren' stimmt man der Überwachung zu. Auch durch fiese Techniken wie dem sogenannten Browser Fingerprinting erfährt die Werbeindustrie viel mehr über uns als uns lieb ist. In meinem aktuellen Video erkläre ich dir, wie du dich effektiv mit dem Mullvad Browser dagegen schützen kannst.
https://www.youtube.com/watch?v=vsB5FEq4rCA
https://www.spacefun.ch/vids/german-preview/privatsphaere/mullvad-browser-web-preview/
Anonymisierendes #Linux
#Tails 7.3.1 pflegt Kern-Programme | Security https://www.heise.de/news/Anonymisierendes-Linux-Tails-7-3-1-aktualisiert-Kernkomponenten-11111948.html #OpenSource #Datenschutz #privacy
Größe schützt nicht.
Allianzen auch nicht.
Und devotes Wohlverhalten schon gar nicht.
Egal, ob Du Airbus, SAP, Capgemini, Max Planck, Fraunhofer, Helmmholtz, Amadeus, Publicis oder wie auch immer heisst.
Alle sind erpressbar, wenn sie von Hyperscalern abhängig sind.
Digitale Souveränität ist kein Abo. Man muss sie bauen.
https://www.pandolin.io/digitale-souveraenitaet-allianzen-appeasement/
#DigitaleSouveränität #Digitalpolitik #OpenSource #ALASCA #OSBA #Airbus #BigTech #BeAVoice #CloudrebelAlliance #Pandolin #FOSS #Linux
Linux Mint 22.3 gets a Beta release with lots of new features https://www.gamingonlinux.com/2025/12/linux-mint-22-3-gets-a-beta-release-with-lots-of-new-features/
Luxman Moonlit Market brings 'Balatro-inspired power-up management' to strategic tile-placement roguelikes https://www.gamingonlinux.com/2025/12/luxman-moonlit-market-brings-balatro-inspired-power-up-management-to-strategic-tile-placement-roguelikes/
Latest 𝗩𝗮𝗹𝘂𝗮𝗯𝗹𝗲 𝗡𝗲𝘄𝘀 - 𝟮𝟬𝟮𝟱/𝟭𝟮/𝟮𝟮 (Valuable News - 2025/12/22) available.
https://vermaden.wordpress.com/2025/12/22/valuable-news-2025-12-22/
Past releases: https://vermaden.wordpress.com/news/
#verblog #vernews #news #bsd #freebsd #openbsd #netbsd #linux #unix #zfs #opnsense #ghostbsd #solaris #vermadenday
Fediverse, I'm on the market for a new vertical mouse.
Do you have recommendations for a vertical mouse that
- is well supported on Linux
- has a rechargeable battery
- can be charged with a usb-c cable
- can be used while it's charging
6️⃣ Ordi principal Linux
Depuis 3 ou 4 ans je travaille au quotidien avec un ordinateur #Asus #Zenbook, qui tournait au départ sur Windows 10 et qui fonctionne maintenant avec la distribution #Linux #Ubuntu
@libreoffice et @ONLYOFFICE font le taf pour la gestion des documents bureautiques.
Et pour le reste, je trouve l'ergonomie tellement plus efficace et simple au quotidien que l'écosystème Windows... mais c'est une question d'habitude et de formation.
https://www.gregorygutierez.com/doku.php/linux/asuszenbookubuntu
GE-Proton 10-27 brings fixes for Star Citizen, The First Descendant and more tweaks https://www.gamingonlinux.com/2025/12/ge-proton-10-27-brings-fixes-for-star-citizen-the-first-descendant-and-more-tweaks/
Evolution sim Thrive hits the 1.0 release completing the microbe stage https://www.gamingonlinux.com/2025/12/evolution-sim-thrive-hits-the-1-0-release-completing-the-microbe-stage/
Die naechste #Linux Plattform hat es auf meinen Schreibtisch geschafft. Und ist, man mag es kaum glauben, der teuerste Rechner, den ich mir in ueber 15 Jahren gegoennt habe!
The Qubes OS 4.3 release updates default templates to Fedora 42, Debian 13, and Whonix 18, dropping support for older template versions.
https://linuxiac.com/qubes-os-4-3-brings-fedora-42-debian-13-and-whonix-18-templates/
Debian stellt Debusine Repositories vor
https://linuxnews.de/debian-stellt-debusine-repositories-vor/ #debian #linux #linuxnews
Linux Mint 22.3 „Zena“: Beta mit neuem Menü und pausierbaren Backups
Die Beta von Linux Mint 22.3 „Zena“ ist da und steht ab sofort zum Testen bereit.
Use `systemctl mask servicename` to completely prevent service starts - stronger than `disable`. Masked services can't start accidentally. Use `systemctl unmask` when needed.
🔗 Learn more in my course: https://monospacementor.com/courses/linsys-1/
Installing Void Linux on ZFS with Hibernation Support
A practical guide to installing Void Linux on an encrypted ZFS root with LUKS-encrypted swap and working hibernation support."
https://it-notes.dragas.net/2025/12/22/void-linux-zfs-hibernation-guide/
#Linux #Void #VoidLinux #LinuxDesktop #ZFS #OpenZFS #ITNotes
In November, Debian LTS contributors released 33 Debian LTS Advisories, fixing 219 CVEs across multiple packages. Notable updates included security fixes for bind9, unbound, pdfminer, firefox-esr, thunderbird, and the Linux 6.1 kernel.
In addition, the LTS team also contributed security updates to latest Debian releases and carried out significant work to revamp the LTS team documentation.
Read the full report here:
https://www.freexian.com/blog/debian-lts-report-2025-11/?utm_source=mastodon&utm_medium=social
This work is funded through Freexian’s Debian LTS offering. Consider sponsoring Debian LTS (https://www.freexian.com/lts/debian/?utm_source=mastodon&utm_medium=social) to support this effort and benefit from it: https://www.freexian.com/lts/debian/details/#benefits
#freexian #debianLTS #debian #linux #bind9 #unbound #thunderbird
Asahi Linux macht große Fortschritte bei Apple Silicon Unterstützung https://fosstopia.de/asahi-linux-fortschritte-bei-apple-silicon/ #Apple #AppleSilicon #AppleSiliconLinux #Asahi #AsahiLinux #Linux #SiliconMacs
#Linux #Retrogames
Dosbox mountet wieder die CD-Kopie
Laser Light ist ein unterhaltsames Spiel mit Laser und optischen Werkzeugen. Man wünscht sich mehr Hilfslinien. Spiel nutzt das Vorstellungsvermögen
Gamer-#Linux
Pop!_OS 24.04 LTS mit neuer Cosmic-Desktop-Umgebung | heise online https://www.heise.de/news/Gamer-Linux-Pop-OS-24-04-LTS-mit-neuer-Cosmic-Desktop-Umgebung-11108147.html #Ubuntu
#OpenSource
#Linux #Retrogames
Dosbox mountet wieder die CD-Kopie
Electroman. Wenn die Personenschleusen grün /gelb zeigen darf man durch. Bei rot wird man weggenuket. Zusätzlich gibts noch viele Kontaktmonster. Das Jump'n'Run Spiel ist mir zu stressig.
Diese Woche gibt's bei @ajfriesen und mir weihnachtliche Stimmung in der Hütte. In Aachen wird auf UniFi migriert, in Düren am eBook-Lesen optimiert, im Smart Home fallen die Schneeflocken und überall unterstützt musikalische Beschallung die Konzentration.
Beim Podcatcher eurer Wahl oder hier: https://podcast.smarthuette.de/episodes/leise-blinkt-der-switch-unifi-migration-in-aachen-ebooks-im-bett-schneeflocken-im-smart-home-und-musikalische-beschallung-bei-der-arbeit
Viel Spaß beim Hören!
#unifi #mikrotik #homeassistant #homelab #syslog #vector #grafana #music #airplay #apple #kobo #ebook #ebooks #linux #smarthuette
Understanding your #Linux open source drivers: https://timur.hu/blog/2025/understanding-your-linux-open-source-drivers
Timur Kristóf writes: ""After introducing how graphics drivers work in general, I’d like to give a brief overview about what is what in the Linux graphics stack, what are the important parts and what the key projects are where the development happens, as well as what you need to do to get the best user experience out of it. […]
What parts do you need? […]
#Linux #kernel […]
linux-firmware […]
Mesa […]
LLVM […]
Some vendors have other projects (eg. AMD ROCm) for supporting other features […]""
Der #CfP für den #Linux-Infotag in #Augsburg ist bereits offen!
https://pretalx.luga.de/lit-2026/submit/I3kNzp/info/
Werd ich die Tage mal meinen #JOSM #Workshop einreichen!
Auf jeden Fall den für Einsteiger.
Den für Fortgeschrittene mach ich erstmal nur auf mehrtägigen Events um dann beide halten zu können, also vielleicht den zweiten dann 2027?
Mal sehen :)
LoongArch wird zur offiziellen Debian-Architektur
https://linuxnews.de/loongarch-wird-zur-offiziellen-debian-architektur/ #debian #loongarch #linux #linuxnews
Absolutely zero regrets with purchasing this Samsung Odyssey G9 super ultrawide monitor. It's basically like having two 16:9 screens in one which makes being able to do stuff like this really nice. Yep, time for hockey. (Go Habs Go!)
#gohabsgo #hockey #montreal #pittsburgh #penguins #habs #hnom #linux #cachyos #samsung
Debian Gets Its Own PPA-Like System as Debusine Repositories Launch
Debian introduces Debusine repositories, allowing developers to publish PPA-like add-on packages with integrated builds, testing, signing, and snapshots.
Archive: ia: https://s...
https://linuxiac.com/debian-gets-its-own-ppa-like-system-as-debusine-repositories-launch/#debian #linux-&-open-source-news #linux-distros #ppa
Catch up on the latest Linux news: Mint 22.3 Beta, Systemd 259, mpv 0.41, OpenZFS 2.4, Debian gets its own PPA-like system, MIT and Apache 2.0 lead open source licensing in 2025, Mageia 10 enters alpha phase, and more.
https://linuxiac.com/linuxiac-weekly-wrap-up-week-51-dec-15-21-2025/
What magic incantation do I need to perform to make #Vmware Workstation and modern #linux audio work together? Seeing major choppy audio in various distros when running within this host-hypervisor combo, any fix? Assuming a compatibility issue with #pipewire and vmware's emulated audio device, but not sure how to fix
I finally bought "Return To Monkey Island" from @grumpygamer on Steam. After installation and a quick start to see if it runs properly on #Linux I had to force myself to shutdown the computer and not go on playing.
Otherwise I would have played the whole night trough. 🤣
@geco_de
Ich glaub bei meiner Installation ist der Wurm drin
Hast du denn eine Idee welche Distro ich nehmen kann
Meine Hardware:
Legion 5 Pro 16ACH6H
AMD Ryzen 7 5800H with Radeon
Graphics
mit
GeForce RTX 3070 Mobile (RTX 3070TI)
Ich hab da so ein wenig #Nobara im Auge
Schön wäre es, wenn es ein Distro geben würde, bei der ich in einem Fenster sehen kann welche Netzwerkgeräte im Heimnetz sind und auf die ich dann leicht zugreifen kann
Neues über #Ubuntu #Touch - #Linux auf dem #Smartphone! [ #Ubuntu_Touch Vorstellung ]
In diesem Video zeigt Jean eine Alternative zum Android-Betriebssystem - Ubuntu Touch! Was gibt es Neues im Jahr 2025 und wem kann es empfohlen werden?
Sicher und anonym unterwegs mit dem Mullvad Browser. Basierend auf Firefox und dem Tor Browser bietet er starken Schutz gegen Überwachung und Tracking durch Fingerprinting. 🔒
Schaut gerne rein:
https://www.youtube.com/watch?v=vsB5FEq4rCA
https://www.spacefun.ch/vids/german-preview/privatsphaere/mullvad-browser-web-preview/
MullvadBrowser #Datenschutz #Privacy #Privatsphäre #Linux
Why yes, I WILL have at least 1400 words about @elementary OS 8.1 tomorrow! It's not just the podcast and YouTube channel getting revived, it's my written #Linux coverage too :)
Would love to have you subscribe to the mailing list at https://linuxforeveryone.net/#/portal/signup
It's completely free. You can also throw the RSS feed in your favorite reader: https://linuxforeveryone.net/rss/
I came by an unused laptop. Some low/mid-tier Acer machine, ca. 2018.
It’s not going into production use immediately. I can play a bit. I have Debian Stable on all the other machines in the house, but I’d like to take a look at what else is out there.
What #Linux distro do I slap on it? Suggestions?
#Linux Tipp #74: Was sind #Linux- #Namespaces?
#Linux- #Namespaces sind eine #Kernel-Funktion, die #Systemressourcen isoliert und #Prozessen eine eigene, private Sicht auf Dinge wie Prozess-IDs ( #PIDs ), #Netzwerke, #Benutzer und #Dateisysteme ermöglicht.
🚀 Emmabuntüs DE 6 est là ! > Je n'ai pas pu aider au dev cette fois, alors je me rattrape avec un article complet ! 😉
🔹 Base Debian 13 Trixie 🔹 Accessibilité au top (Piper/MBROLA) 🗣️ 🔹 Cap sur le Togo ! 🇹🇬
Lire l'article : https://blablalinux.be/2025/12/21/emmabuntus-de6-debian-13-accessibilite-reemploi/
One thing people often miss is continuity.
Slackware isn’t just technically stable , it’s culturally stable.
The same person, Patrick Volkerding, has guided it for 30 years with the same philosophy: don’t change things unless there’s a real reason.
For many users, that long-term trust matters more than new features.
You know what Slackware will be next year, and that’s rare today.
Ctrl Alt F3
login:
$ clear; setterm -foreground white; setterm -background blue; setterm -store; clear
$ top
That's better. That's Tetley. 🫖 🍵
#Linux #API
Welcher Arbeitgeber sucht gerade Verkäufer in Worms.
Die API-Abfrage bei Agentur für Arbeit ergibt 2 Treffer.
Es gibt natürlich auch noch "Helfer/ im Verkauf" Das ist eine ähnliche Abfrage
Ganz schön blutig stell ich mir die Stelle "Ausbilder/in Erste Hilfe" in einer Großmetzgerei vor. Gibts auch.
Ephraims Wochenrückblick (in Vertretung): KW 51, 2025
In Woche 51 war in der FOSS-Welt einiges los. Von Linux Mint über Firefox zu Mozilla.
#Wochenrückblick #Linux_Mint #Firefox #Mozilla #Linux
https://gnulinux.ch/ephraims-wochenrueckblick-in-vertretung-kw-51-2025
Way too overcomplicated and loosey defined.
#DigitalSovereignty is quite simple to define when you understand few #cybernetic concepts and #sovereignty itself.
First, the use value of data (and #personalData in particular) grows (at least) exponentially, doubling with each new bit you collect on a person, a community and so on.
Second, the copying data leaves no evidence.
By these simple postulates, it follows that no nation can claim digital sovereignty if any person or corporation that responds to external laws can access (directly or indarectly) or prevent access to data about their citizens, companies or organization.
That's it.
This is the basic building block of any real sovereignty, since without it, people cannot be citizens or sudite, just users.
On top of "digital sovereignty" we can then build a democratic national cyberspace, or a oppressive one.
To make it democratic we should also add a political priciple: "No data access without representation".
But as long as, say, #Google and #Apple can access any data on any smartphone by simply pushing a #backdoor in a system update of a specific user or group, and #Microsoft can do the same with most pc and laptop... as long both Google, Microsoft, #Cloudflare, #IBM and #Amazon can access data they host and elaborate "in the cloud", there is no ownership, no control and for sure there can be no #trust in them.
Sure #opensource is not enough: if #RedHat can technically uploas a backdoored opensource #Linux kernel image (or whatever), to a #EU organization that enabled automatic updates on their data centers, talking about trust and "digital sovereignty" is just smoke in the eyes, even if they send the backdoor's sources along with the kernel image to comply with #GPL.
In other terms, there is no way that the #GMAFIA can provide #DigitalSovereigntyAsAService to #EuropeanUnion.
une dame est venue à notre #installparty hier. Elle souhaitait avoir Linux sur son #Mac de 2019 (icore5 donc pas de M1).
On a fait un live #linux #mint sur DD externe et tenté un demarrage, mais impossible de booter dessus: là le Mac voyait le live USB sous forme d'un logo et de la mention "EFI" mais soit nous disait qu'il voulait faire une mise à jour pour démarrer, soit disait ne pas reconnaître ce disque de démarrage. La soit disant mise à jour ne démarrait pas et nous affichait une erreur et redémarrait. J'ai pas eu le temps d'explorer plus. Avez vous réussi à démarrer linux sur ce type de mac de cette année là?
@lucaskozak Pour la question" tu peux réparer #windows ?" , la réponse est "j'installe #linux" si jamais 🤣
#Darktable 5.4 Open-Source RAW Image Editor Improves Camera Support and Adds New Features https://9to5linux.com/darktable-5-4-open-source-raw-image-editor-improves-camera-support
#Valve hat etwas entwickelt, das die Spielewelt umkrempeln wird. #Microsoft #Windows wird vermutlich nicht länger _d_i_e_ PC-Spiele-Maschine sein.
https://www.derstandard.at/story/3000000301013/valve-hat-womoeglich-die-zukunft-des-gamings-geknackt-und-sie-heisst-fex
#Linux #Retrogames
Dosbox mountet wieder die CD-Kopie
"Hocus Pocus" ist ein schönes Jump'n'run
mit schießen, Lebenselexir, Schätze sammeln, Schlüssel und Schalter um Türen zu öffnen oder Feuerwannen zu überbrücken. Mit Drachen und Krokodile. Und Anfänger sind nicht gleich tot. 👍 👍 👍
#Linux #Coffee_Talk 12/2025 - #fosstopia:
Der #Linux_Coffee_Talk ist zurück! Euer monatliches Lieblingsformat bei fosstopia! Gemeinsam werfen wir einen Blick auf die spannendsten Ereignisse und Entwicklungen der letzten Wochen und ordnen sie für Euch ein. Also: schnappt euch einen Kaffee, Tee, Glühwein oder euer Lieblingsgetränk, macht es Euch gemütlich und lasst uns den Dezember 2025 Revue passieren.
Das #Fedora von #Redhat ist war mir klar. Auch da hatte ich ein bisschen Bedenken. Aber die machen schon so lange #Linux, das war für mich akzeptabel. Sie sind von Grund auf tief in der Community verwurzelt.
Aber das #Microsoft so massiv mitmischt war mir nicht bewusst. Dann muss ich mich wohl doch noch nach einer anderen Distro umsehen. Microsoft verfolgt nie Interessen der Community sondern immer nur die eigenen. Gut für MS, schlecht für uns
From: @fedora
https://fosstodon.org/@fedora/115753157464504158
Fedora meiden, weil die mit Microsoft an WSL arbeiten?
Inwiefern wird Fedora schlechter, weil es jetzt eine WSL-Version davon gibt?
Firmen kooperieren miteinander.
Besonders dann, wenn Microsoft sein komplettes Cloudgeschäft auf Linux aufbaut.
Natürlich entwickeln die am Kernel mit und haben ein Interesse daran, dass Linux-Systeme auf Hyper-V etc. ordentlich funktionieren. Azure ist die Cashcow.
Ihr seid natürlich frei etwas anderes zu nutzen.
Aber ich sehe nicht, warum Fedora durch die Mitarbeit von MS "verdorben" ist.
Das würde in Sachen WSL übrigens auch für Ubuntu gelten.
Färbt die MS-Fäulnis über Canonical dann auch auf Debian ab?
Schließich kommt ziemlich viel Sicherheitsarbeit für Debian von Canonical.
Finde ich lächerlich, sorry 🤷♂️
Pour les gens ici qui aiment la BD, Linux, les blagues de niche, open BSD, les réseaux, l'humour TCP-IP, les pingouins, les puffy fish, les armes open sources, les méchants MataCorp et le surréalisme unix : profitez des vacances pour rattraper l'incroyable BD de @prahou : analogue nowhere https://analognowhere.com/\_/archive/
Son univers est complètement dingue J'ai même acheté un t-shirt en soutien 🖖
#VendrediLecture
#BD
#unix_surrealism
#Linux
#OpenBSD
#ScienceFiction
#Tux
#Puffy
Émulateur de terminal rétro pour #linux :
cool-retro-term (CRT)
Affichage vintage, effets très configurables (différentes polices Atari, Apple, IBM, Commodore, parasites, rémanence, synchro horizontale, marques de brûlures, couleurs instables etc ...)
Necesse: Early Impressions: https://boilingsteam.com/necesse-review/
#linux #linuxgaming #update #release #gaming #proton #steam #native #necesse #review #impressions
150+ recordings from Open Source Summit + AI_dev + Automotive #Linux Summit Japan 2025 are available now:
https://www.youtube.com/playlist?list=PLbzoR-pLrL6pRN6kobVnmu0rY2RLLczAj
Including the newest "Conversation between Linus Torvalds and Dirk Hohndel" (aka the "Dirk & Linus show"):
https://www.youtube.com/watch?v=yEzdHYjY_RU&list=PLbzoR-pLrL6pRN6kobVnmu0rY2RLLczAj&index=91
#Frage an die #allgemeinheit
bei #linux #mint will der #keepassXC aus #autotype jetzt immer erst beim 5-6. mal machen,
habt ihr das auch ?
Wer macht I/O-Ärger auf meinem #Linux?
Wenn Ihr mal wieder I/O-Probleme auf Eurer Linux-Kiste habt, mein Tipp: iotop. Der zeigt Euch genau an, WER die Probleme verursacht. Das Tool iostat (sysstat Packet) zeigt nur die gesamte I/O-Systemlast an. Das reicht oft nicht. Wenn Ihr schon flächendeckend SSD ausgerollt habt, wird Euch das wahrscheinlich nicht mehr sonderlich jucken...
Meine Notizen hier: https://www.shinguz.ch/computer/linux/disk-io/
Eine Woche #Linux
Ein Zwischenbericht
Ich habe vor einer Woche Linux auf meier 2. SSD installiert.
Ich begann mit #Linuxmint
Die Installation war problemlos, allerdings hatte ich Problme mit meiner Grafikkarte, die aber dank Eurer Hilfe hier schnell gelöst wurden
Drucker WLAN und so waren schnell eingerichtet
Dann dachte ich mir, da geht noch mehr, also habe ich probiert #SolusPlasma zu installieren, also den Schlüssel im BIOS eingetragen und los.
1/x
„Ihr kommt immer zurück. Wir warten auf Euch.“ Mit dieser Antwort reagierte Microsoft auf Verhandlungsversuche von Airbus. Die Quittung? Ein gescheiterter Wechsel und die Erkenntnis: Ein US-Hyperscaler ist keine Alternative zum anderen.
Digitale Souveränität ist kein Wunschkonzert, sondern Markthygiene! Airbus greift jetzt zu Open Source für die Kernsysteme.
Ein Weckruf gegen die Stockholm-Abhängigkeit.
-> https://www.pandolin.io/digitale-souveraenitaet-airbus-open-source/
#Fuse (Filesystem in Userspace) 3.18.0 is out:
https://github.com/libfuse/libfuse/releases/tag/fuse-3.18.0
""New Features:
* fuse-over-io-uring communication
* statx support
* Request timeouts: Prevent hung operations
* FUSE_NOTIFY_INC_EPOCH: New notification mechanism for epoch counters""
#Linux #Retrogames
Dosbox mountet wieder die CD-Kopie
Fire and Ice ist ein Jump 'n' Run -Spiel
Christmas Edition
Dites, j'ai ça au démarrage lorsque je tente d'ouvrir ma session.
Redémarrer ne résoud rien, comme lancer la version précédente (via les options de démarrage avancées).
J'ai accès à une console root en passant par les options de démarrage avancées, mais je n'ai pas su quoi y faire.
Edit : j'ai créé un nouvel user depuis la console root, mais ce nouvel user a le même souci, donc ça ne semble pas lié à la config utilisateur.
Edit 2 : j'arrive à arriver sur ma session en passant d'abord en ligne de commande (Ctrl + Alt + F2), en me loggant et en lançant startx. Ça me lance l'interface graphique en mode "MacOS", et je n'ai plus l'option pour changer le type d'affichage pour revenir sur une interface à la "Windows 10". Je pense qu'une mise à jour a fait sauter cette option sans que je comprenne pourquoi, et c'est pour ça que je n'arrive plus à me connecter "normalement". Au moins je peux m'en servir.
Je viens d'écrire un message sur leurs forums pour voir s'ils ont une solution.
(Plus besoin de RT, merci à toustes celleux qui l'ont fait ! 🧡 )
133 Mio $ an Mitgliedsbeiträgen und Spenden sind wirklich viel.
Besonders wenn die kleinen Familienunternehmen wie
- Meta
- Google
- Microsoft
- IBM
- AWS
und viele andere sich das vom Munde abgespart haben.
Wohltätigkeit, denn dieses Linux-Ding nutzt denen ja direkt nichts.
Ist ja nicht so, dass deren Clouds und Produkte vollgestopft mit Opensource-Code sind.
Da kann man schon "großzügig" sein.
Immerhin gibt die LF 180 Mio $ für "Project Support" aus.
Was immer das heißt.
Die direkte Bezahlung wie bei Torvalds und Kroah-Hartman ist es sehr selten.
Emotionaler Support?
An den Ausgaben kann ich höchstens 16 Mio $ für Events kritisieren.
Für mich sind die Einnahmen das große Problem.
https://www.phoronix.com/news/Linux-Foundation-2025-Report
#LinuxFoundation #Linux #foss #opensource #bigtech #fundfoss
Video: DVDs und Blue-Rays rippen mit MakeMKV
Mit MakeMKV rippst du einfach DVDs und Blu-Rays. Ich zeige dir, wie du die Anwendung installierst und eine DVD in MKV-Dateien rippst, mit allen Titeln, Audio-Spuren und Untertiteln 1:1.
The federated feed is great, but I want to follow more experts who are deep in the weeds.
Tag a Mastodon account that posts high-quality content about:
• Reverse Engineering
• Vintage Computing
• Network Security
• Accessibility / UX
• Privacy
• Enshittification
• Art
• Photography
Who is your favorite "must-follow" account that deserves more eyes?
#weekend #followfriday #feditips #askfedi #linux #sysadmin #mastodon #vintage #infosec #enshittification #art #photography #writing #design #ux
Just in time before christmas, the R1OS Forum is ready and registrations are open. The forum is for all people that need some support or want to discuss about free and open source software, especially Linux and BSD operating systems.
Please note that the forum is not affiliated with any projects and cannot help with official problems related to these. Please use the official channels if you need specific help with a project.
Connaissez-vous #FFmpeg, l’utilitaire ultime pour le traitement de vos fichiers audio et vidéo ?
FFmpeg est un #LogicielLibre utilisé par d’innombrables logiciels ou services en ligne, il est absolument essentiel dans l’écosystème multimédia actuel. Il s’utilise habituellement sous #Linux mais peut aussi être utilisé sous #Windows.
Cet article précise comment l'installer puis comment l'utiliser très simplement dans quelques cas d'usage courant.
https://culture-et-outils-libres.forge.apps.education.fr/ffmpeg.html
Das geile an #Linux ist, wenn Du das System total vergukrt hast und Timshift nicht mehr hilft bzw nicht vorhanden ist
Zack Neuinstallation
NIx Nummer eingeben oder so
Wenn ich jetzt sage, dass ich einen Anker mit Uhren beworfen habe, klingt das auch nicht besser, oder? #debian #linux #gaming #control
RE: https://sk.zehnvorne.social/notes/aggqavatw7bj0hlm
#Linux #Mint22.3 »Zena« #Beta zum Testen bereit.
Gestern hat das Team von #Linux #Mint die Beta-Version von #LinuxMint 22.3 »Zena« für Testzwecke freigegeben. Wie bereits bekannt, basiert die neue Version auf Ubuntu 24.04.3 LTS und bietet Cinnamon 6.6 als Standard-Desktop-Umgebung. Wie gewohnt, stehen auch Abbilder mit #Xfce und #Mate zur Wahl. Die Veröffentlichung der stabilen Version wird noch für dieses Jahr erwartet, kann aber je nach den gefundenen Fehlern...
https://linuxnews.de/linux-mint-22-3-zena-beta-zum-testen-bereit/
Ich glaube, dass ich soeben eine neue Lieblingsdistribution für den Bereich #Linux-#Gaming gefunden habe.
Nachdem ich mit #pop_os und dem Cosmic-Desktop erst meinem Lieblingslinux #Ubuntu treu geblieben bin, habe ich es eben gerade durch #CachyOS ersetzt und bin aktuell noch ganz begeistert, wir rund das alles laufen kann.
Whew. Biggest donation to date!
15 upcycled Dell Latitudes with 10th gen i7, 16 gigs of ram, and NVMe drives.
We partnered with a local program that helps families with Christmas presents, and they always want laptops.
This year, The Computer Upcycle Project was able to deliver.
Freaking love this work!
Alright, I feel I am at a loss with no idea how to proceed.
New notebooks appear to be only able to boot from USB sticks formatted in fat32.
All the Linux tools for creating a bootable USB drive only seem to make the sticks formatted in iso9660.
Is there anything I can do to install Linux on a notebook? I never had this issue with any of my old notebooks before.
Recorded the last guitar parts. Did the solo like 20 times. When I initially worked out the solo it was at 167bpm. Now it's 175. And 2/4. And someone was watching me. I didn't really nail it but I'll pull a Quincy Jones with some cutting and pasting.
Very happy though that Sander, the other guitarist from @jeremy@mastodon.classicyou.nl, laid down some solid parts.
Now I gotta mix the whole lot. And do the vocals. It's going to be a busy weekend.
#Recording #HomeRecording #Ardour #Debian #Linux #LinuxAudio
Valve put up a release candidate for Proton 10.0-4 with lots more Linux / SteamOS gaming fixes https://www.gamingonlinux.com/2025/12/valve-put-up-a-release-candidate-for-proton-10-0-4-with-lots-more-linux-steamos-gaming-fixes/
Big Tech is getting more and more involved in politics. During the last US election, Crypto bros spent more than $100 million on the election, which got some of them out of jail. Now Big Tech is active again, this time with focus on AI, as reported in this Washington Post article.
It is time to take a stand against companies that behave this way.
#politics #AI #elections #technology #crypto #Browser #Linux
https://www.washingtonpost.com/technology/2025/12/19/tech-super-pacs-midterms-ai/
I was fortunate enough to learn the Control L shortcut way in the beginning of the alpha versions of Linux, when distributions were not even a figment of the imagination.
It has saved me hundreds of thousands of keystrokes
#sh #csh #ksh #zsh #ash #bash #programming #OpenSource #technology #Linux
Meine IT Datenschutz Liste für alle !!
auch als PDF:
https://cryptpad.digitalcourage.de/file/#/2/file/9v6gn1Ajyi5Zcxpy4cUEQjph/
#Datenschutz
#Privatsphäre
#Sicherheit
#Verschlüsselung
#Chatkontrolle
#Linux
#Windows
#Windows10
#Endof10
#Windows11
#Betriebssystem
#Supportende
#Gaming
#Browser
#Firefox
#Fediverse
#Mastodon
#Suchmaschine
#Passwortmanager
#Informationssicherheit
#YouTube
#Werbeblocker
#2FA
#eMail
#Messenger
#UnplugTrump
#UnplugBigtech
#BigTech
#AI
#GraniteAct
#CloudAct #Fisa
#Meta
#Facebook
#TikTok gehört den #USA !!!🇺🇸
#Instagram
Arnaud Ferraris
Depuis plus de 5 ans, une petite révolution est en marche dans le monde des ordiphones : grâce d’une part à ceux conçus pour Linux, et aux progrès effectués sur le support matériel de toujours plus de téléphones Android d’autre part, il est de plus en plus facile d’installer et utiliser un système Linux “classique” sur de telles machines.
Contrairement aux précédents épisodes (N900, OpenMoko…) il semblerait que ce mouvement soit installé dans la durée, fédérant toujours plus de contributeurs, avec en ligne de mire le contrôle rendu aux utilisateurs et le respect de leur vie privée. Face aux évolutions rapides de cet écosystème, il est ainsi intéressant de prendre un peu de recul et réaliser un “état de l’art”.
Cette présentation passera donc en revue les projets principaux constituant la communauté “Linux Mobile” afin de résumer les progrès accomplis récemment ainsi que les points d’amélioration restants. Nous ferons également un tour d’horizon des machines utilisables dans ce cadre, en présentant leurs forces et faiblesses. Enfin, l’auteur abordera les freins à l’adoption d’un Linux au quotidien sur mobile, notamment vis à vis du grand public.
Voir aussi : https://cfp.capitoledulibre.org/media/cdl-2025/submissions/YPYXS9/resources/LinuxMobile_CdL2025_gtsQdyd.pdf
Captation par @TVn7Toulouse
Potentially awesome handheld gaming news incoming!
https://linuxforeveryone.net/rumor-lenovo-launching-powerful-legion-go-2-with-steamos-in-2026/
Hey, #Linux community, can you help me out?
I'm about to nix Win10 on my PC and move to Kubuntu. So I'm looking for ways to keep my habits and processes in Linux.
One thing that really works well for me is Sticky Notes.
I just tried to recreate that on my Kubuntu laptop and failed *miserably*.
Knotes crashes when I try to make a new window.
The Kubuntu widget is beyond clunky to operate.
Indicator no longer works.
Help?
Eine Nachlese zum letzten #Linux-Treff Nord beim Theo im Jahr 2025 am 18.12. Dieser war mit in der Summe 19 Personen, davon 4 neue Gäste gut besucht.
Vielen Dank
Es gab u.a :
- diesmal mit dem störrischen Notebook weitergekommen 👍,
- wieder Linux Installationen,
- sonstige Fragen.
War wieder ein interessanter Abend.
Das nächste Treffen findet virtuell am 08.01.2026 statt. Wir freuen uns.
Wer teilnehmen will, einfach eine Mail an kontakt@lug-noris.de schreiben.
Flatpak 1.16.2 mit VA-API Video-Beschleunigung für Intel Xe
https://linuxnews.de/flatpak-1-16-2-mit-va-api-video-beschleunigung-fuer-intel-xe/ #flatpak #container #linux #linuxnews
grep is a very important command. grep is considered complex by many for no well funded reason.
Why this bold statement?
There are not only man pages available, for all POSIX Operating Systems, but also very good tutorials, even in de Linux documentation project.
Don't think that you'll be able to learn high level grepping in just two, to five minutes. grep is a tool great at doing one thing in a great manner, pure Unix wise.
However
ls -R ~/your_dir | grep string
is already a simple level of grep usage
#grep #BSD #freeBSD #Linux #programming #OpenSource #technology #man
Fresh-Editor
Dieser TUI-Editor bringt frischen Wind. Wer Geschwindigkeit, hohe Funktionalität und einfache Bedienbarkeit schätzt, ist mit dem Fresh-Editor gut bedient.
J’aime penser qu’on peut réussir sans pactiser avec le diable, en trouvant un modèle aligné avec ses valeurs.
Exemples :
– #LinusTorvalds a tjrs refusé de mettre en place des backdoors dans #Linux, malgré les pressions US.
– #JeanBaptisteKempf a refusé des millions pour préserver l’indépendance de #VLC, aujourd’hui plus viable que jamais.
Si #Mozilla et #Firefox en sont là, c’est surtout le résultat de choix très discutables et non pas d’une fatalité.
Linus Torvalds ist kein Held ohne Fehler. Sein Ton war oft hart. Das muss man kritisieren. Aber seine Idee bleibt richtig: Macht gehört nicht in die Hände weniger Firmen. #Kritik #Linux #EinfacheSprache
[Edit : J'ai clarifié. Je ne parle pas de mettre Linux sur un IPhone. Je parle de le brancher sur un ordi Linux.]
Hello les linuxien•nes mangeureuses de pommes.
Ma famille curieuse d'essayer Lunux me demande si l'IPhone peut être branché dessus.
Notamment pour faire des sauvegardes de l'appareil.
Est-ce qu'il y a des outils qui ne soient pas en ligne de commande ?
Merci à vous. ✌️
#Linux #Apple #IPhone #GNULinux #LesManchotsAimentIlsLesPommes #ITunes
Linus Torvalds hat Linux geschaffen. Ohne Linux gäbe es das Internet, wie wir es kennen, nicht. Server, Router und Smartphones laufen damit. Freie Software hält unsere digitale Welt am Laufen. #Linux #OpenSource #DigitaleFreiheit #EinfacheSprache
FLOSS-Game Highlight: Oolite, ein inoffizielles, opensource Elite-Remake
OOlite ist eine quelloffene Weltraumsimulation, die sich an dem Klassiker Elite inspiriert. In diesem Artikel geht es um die Installation und um erste Eindrücke.
#Linux #Retrogames #JumpnRun
Dosbox mountet wieder die CD-Kopie
Gateworld ist ein Jump 'n' Run. Da kenn ich mich aus, (Im Flug lenken)
Kürzlich, am letzten #Debian #Switzerland Jitsi Treff (https://www.lugs.ch/debian_jitsi), habe ich gelernt, wie man herausfindet, wo beim Debian Projekt Hilfe benötigt wird. Es gib ein Paket names how-can-i-help und das geht so:
$ apt install how-can-i-help
$ how-can-i-help --help
$ how-can-i-help --all
Linux Mint 22.3 »Zena« Beta zum Testen bereit
https://linuxnews.de/linux-mint-22-3-zena-beta-zum-testen-bereit/ #linuxmint #cinnamon #linux #linuxnews